使用chatGPT製作費用試算表
(一)事前規劃
- 完整思考:
- 整案目標:參考港務公司費率表,試算郵輪的碇泊費、旅客服務費。
- 使用介面:提供每個人都可自行輸入試算
- 費率相關欄位
- 碇泊費:依總噸位、停泊時間表計費
- 旅客服務費:依出港人數每人460元計算
- 方便分享的使用介面:網頁檔HTML/GAS(Google Apps Script)
(二)實作範例:網頁檔
- 將費率表重點截圖(Windows + PrintScreen)、直接在ChatGPT貼上(可多張),並下prompt:
完整prompt
請幫我寫一個費用試算的html介面
收費項目包括碇泊費、旅客服務費
幫我設計apple介面可輸入
- 停泊起始時間(日曆元件、下拉時間)
- 停泊結束時間
- 需計費旅客人數
最後幫我計算出各別碇泊費、旅客服務費,及加總費用


- 在chatGPT複製後,另開記事本存成html檔、編碼改為UTF-8,即可直接使用。如果要給別人用,也直接傳遞html檔給別人後即可直接使用。

- html成果展示,使用html檔的優點是:
- 介面可有互動:可融合javascript前端程式有日曆、下拉選單、代填預設值之類的
- 有瀏覽器就能執行,無需找平台主機放

(三)實作範例:可分享的網頁
- 什麼是GAS:
全名為Google Apps Script,由Google開發可直接與其Google Workspace 應用程式整合(如 Google Sheets、Docs、Forms 等)的程式。 - 什麼場合會用到GAS
- 希望以固定網址提供服務,如果版本修改了仍能維持同一統一網址不需變動。
- 可收集資料直接放進Google Sheet,後續可作類似試算表的進一步處理。
- 想要更多的後端程式功能,例:定時執行、有收到新資料就email通知...。
- 接續上一個範例,透過chatGPT產生prompt:
完整prompt
幫我改成GAS環境可執行的程式
仍是用html網頁的方式來提供所有知道網址的人能進行試算
它會分別產生Code.gs(GAS 後端)、index.html(前端表單)兩個檔案。等下分別貼到GAS裡面去。

- 這裡以Google Sheet為GAS的範例,先新增:
- 到Google雲端硬碟新增一個Google Sheet,隨便取個「郵輪費用試算」檔名先存檔
- 擴充功能>Apps Script

- 依chatGPT的指示先新增Code.gs、index.html:
- 左上角>按+>指令碼,新增Code.gs,將相關程式從chatGPT複製過來貼上
- 左上角>按+>HTML,新增index.html,將相關程式從chatGPT複製過來貼上

- 在GAS發佈成網頁:
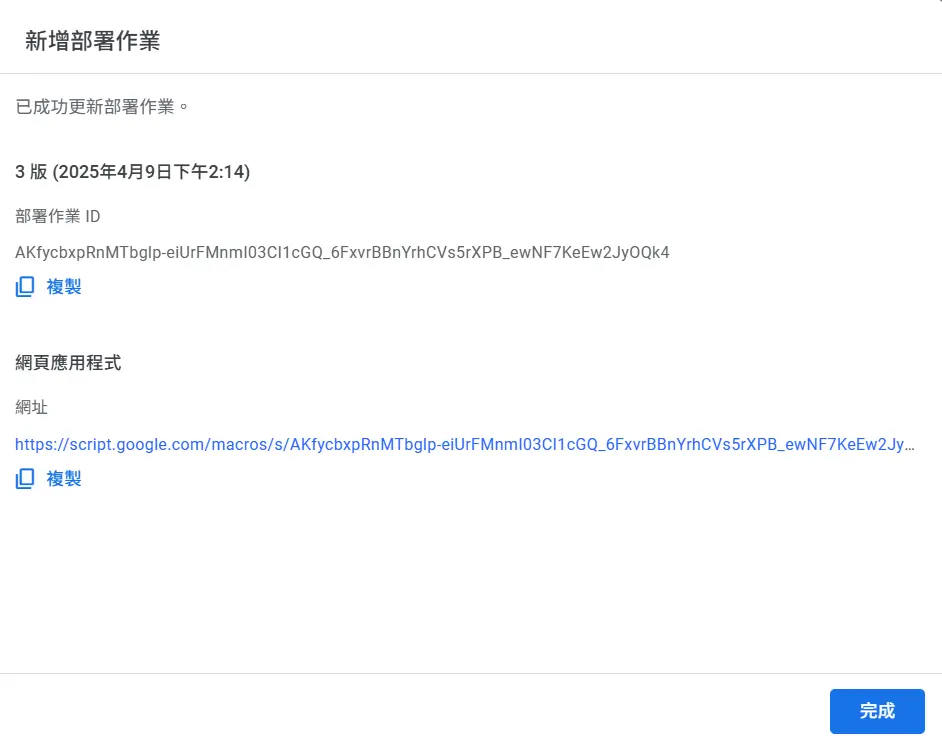
- 右上角>部署>新增部署作業

- 在開啟的視窗左上角齒輪>按網頁應用程式。誰可以存取:改所有人,然後按部署。

-
成功後會產生一串網址,按下即可開啟,複製給別人直接即可連結。按下完成即可離開。

-
成果網頁,過程中可能會叫你提供Google 授權,直接一步步同意即可。

- 忘了網址怎麼辦?
- 右上角>部署>管理部署作業,會看到歷次的版本,未來如果比較常用,各版本的說明欄可稍微註解以後會比較好辨識。例:這是正式版,4/9提供給各港。可直接提供不同的版本網址給其他使用者即可。

- 增加功能:後來才想到碇泊費有尖峰加成、旅客服務有可能折扣,沒關係,想到就下prompt叫chatGPT修改,然後將新程式各別貼到Code.gs、index.html
完整prompt
1. 加上「尖峰加成10%(週五~週日)」的計算,如果有符合尖峰加成,最後的計算結果要特別標示說明
2. 旅客服務費下增加下拉選單可打折,包括不打折、9、8、7、6、5等選項,一樣如果有打折要特別標示
- 在GAS中重新發佈成網頁:
-
這次改用右上角>部署>管理部署作業,然後建立新版本,進行部署。這樣的方式可確保公佈的網址不用改變。

最後完成的Google Sheet(含GAS程式)在這裡。
