在上篇文章里,我们一起探讨了ACP协议的来龙去脉,也对比了它和其他协议的差异。如果你还没看过,不妨先去读一下《ACP协议让AI团队协作成为现实(上篇)》。
https://quaily.com/virtuoasis/p/acp-protocol-makes-ai-team-collaboration-a-reality-part-one
理论讲得再多,不如动手试试。今天我们就来实际搭建几个有趣的智能体,看看ACP到底能做什么。
你的第一个ACP智能体
我们先来看看ACP整个生态是怎么运作的:

环境准备
工欲善其事,必先利其器。我们先把开发环境搞定。ACP官方推荐用uv这个包管理器,确实比pip好用不少。
如果你还没装uv,去官网按照安装指南
https://docs.astral.sh/uv/getting-started/installation/
安装完成后。然后我们就可以开始了:
# 创建项目目录
uv init --python '>=3.11' my_acp_project
cd my_acp_project
接下来装一些必要的包:
# 基础的ACP SDK
uv add acp-sdk
# 如果要做诗歌生成的话
uv add transformers torch crewai crewai-tools
uv add scipy pydub httpx asyncio
# 智能体生成器需要这些
uv add langchain langchain-mcp-adapters langgraph mcpdoc
uv add pydantic-settings
最后配置一下API密钥。创建个.env文件:
touch .env
然后根据你用的LLM服务商,填入对应的API key:
GEMINI_API_KEY=your_gemini_key_here
OPENAI_API_KEY=your_openai_key_here
ANTHROPIC_API_KEY=your_anthropic_key_here
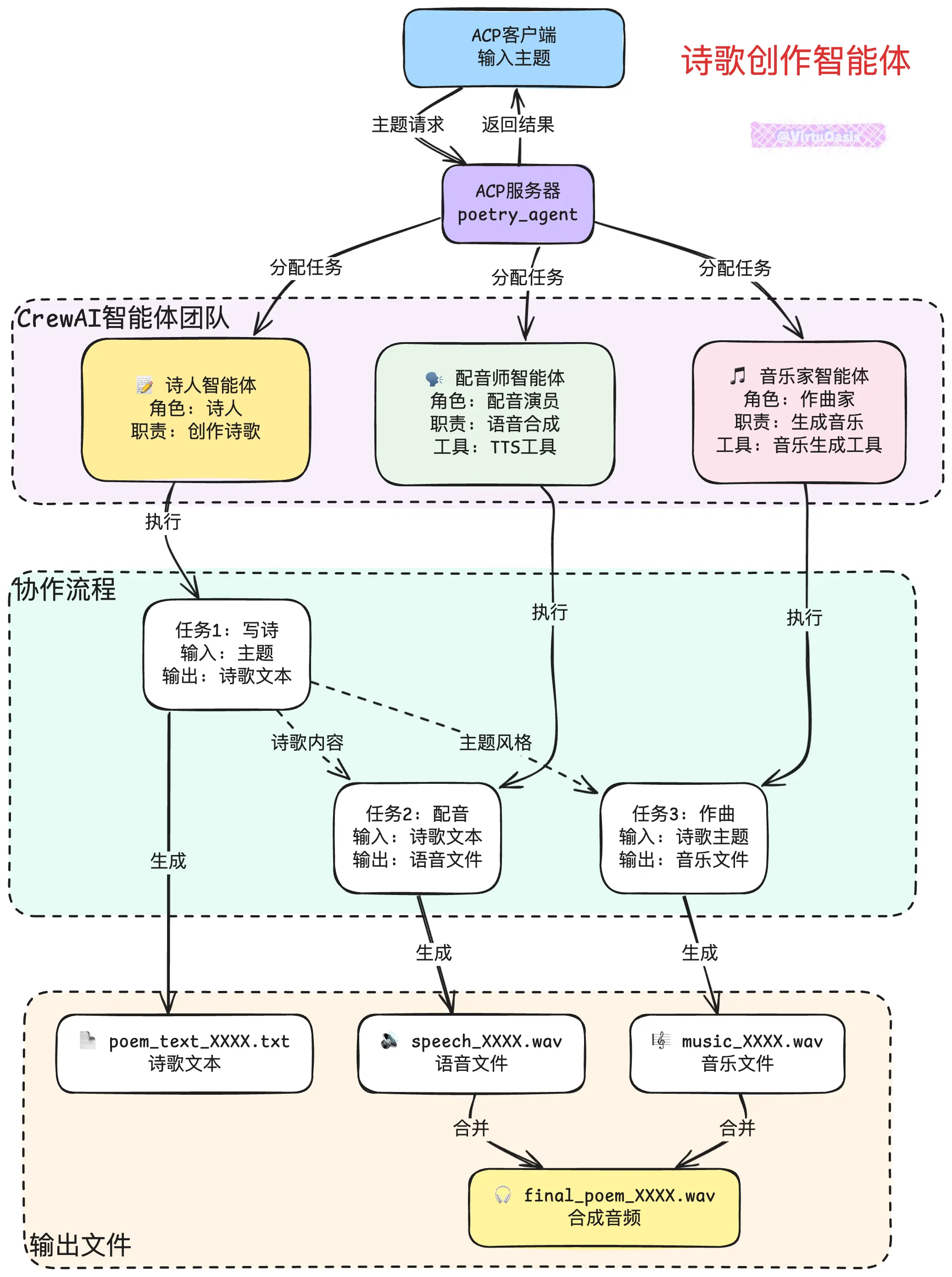
案例一:诗歌创作智能体
我一直觉得,让AI写诗是个挺有意思的事情。不过单靠一个智能体可能有点单调,要是能组个团队就好了——有人负责写诗,有人配音,再来个作曲的。
用ACP正好可以实现这个想法。我们来搭建一个诗歌创作智能体:
- 诗人:负责根据主题创作诗歌,中英文都能写
- 配音师:把诗歌转成语音
- 音乐家:配个背景音乐
- 协调器:统筹整个流程
这几个角色分工明确,通过ACP协议互相配合。架构大概是这样的:

这里我使用了开源的小模型, 自己的笔记本电脑上就能运行起来:
语音合成(TTS)
bosonai/higgs-audio-v2-generation-3B-base
https://huggingface.co/bosonai/higgs-audio-v2-generation-3B-base
- 这是BosonAI推出的最新语音生成模型,支持情感表达和多语言(中文、英文、德语、韩语)
- 在EmergentTTS评测中表现优异,胜过GPT-4o的TTS效果
音乐生成:
facebook/musicgen-small
- Meta开源的文本到音乐生成模型,300M参数版本
- 可以根据文字描述生成背景音乐
先来看看服务器端的代码(poetry_server.py):
import os
import asyncio
from collections.abc import Iterator
from datetime import datetime
from acp_sdk import Message, MessagePart
from acp_sdk.server import Context, Server
from crewai import Agent, Crew, Task, Process
from crewai.llm import LLM
from crewai.tools import tool
# 设置LLM,这里用Gemini,你也可以换成其他的
GEMINI_API_KEY = os.getenv('GEMINI_API_KEY')
if not GEMINI_API_KEY:
raise ValueError("需要设置GEMINI_API_KEY环境变量")
llm = LLM(model='gemini/gemini-2.0-flash-exp',
api_key=GEMINI_API_KEY,
temperature=0.7) # 温度设高一点,让诗歌更有创意
server = Server()
# 全局会话ID管理
_current_session_id = None
def generate_unique_session_id():
"""生成唯一的会话ID"""
timestamp = datetime.now().strftime("%Y%m%d_%H%M%S")
import uuid
short_uuid = uuid.uuid4().hex[:6]
return f"{timestamp}_{short_uuid}"
@tool("Text to Speech")
def text_to_speech_tool(text: str) -> str:
"""将文本转换为语音文件"""
global _current_session_id
os.makedirs("poem", exist_ok=True)
output_path = f"poem/speech_{_current_session_id}.wav"
# 这里简化处理,实际可以集成真实的TTS服务
print(f"🗣️ 正在生成语音: {text[:50]}...")
# 创建占位文件(实际应用中会调用TTS API)
with open(output_path, 'w', encoding='utf-8') as f:
f.write(f"TTS音频文件占位符\n文本内容: {text}")
print(f"✅ 语音文件已生成: {output_path}")
return output_path
@tool("Music Generation")
def music_generation_tool(prompt: str) -> str:
"""根据提示生成背景音乐"""
global _current_session_id
os.makedirs("poem", exist_ok=True)
output_path = f"poem/music_{_current_session_id}.wav"
print(f"🎵 正在生成音乐: {prompt}")
# 创建占位文件(实际应用中会调用音乐生成模型)
with open(output_path, 'w', encoding='utf-8') as f:
f.write(f"音乐文件占位符\n音乐风格: {prompt}")
print(f"✅ 音乐文件已生成: {output_path}")
return output_path
@server.agent()
def poetry_agent(input: list[Message], context: Context) -> Iterator:
"""多智能体诗歌创作系统"""
global _current_session_id
theme = str(input[-1].parts[0].content) if input else ""
if not theme:
yield MessagePart(content="请提供一个诗歌主题。")
return
# 生成会话ID
_current_session_id = generate_unique_session_id()
try:
# 定义专业智能体团队
poet = Agent(
llm=llm,
role="诗人",
goal="根据主题 {theme} 创作一首优美的短诗(4-8行)。如果主题是中文,请用中文创作;如果是英文,请用英文创作。",
backstory="你是一位精通中英文的专业诗人,擅长创作富有感染力的短诗。",
verbose=True,
)
voice_artist = Agent(
llm=llm,
role="配音师",
goal="将诗歌转换为清晰动人的语音文件。",
backstory="你是一位专业的配音演员,能够将文字转化为富有情感的声音。",
verbose=True,
tools=[text_to_speech_tool],
)
musician = Agent(
llm=llm,
role="音乐家",
goal="为诗歌创作合适的背景音乐。",
backstory="你是一位才华横溢的作曲家,专长于创作与诗歌情境匹配的音乐。",
verbose=True,
tools=[music_generation_tool],
)
# 定义创作任务
write_poem_task = Task(
description="根据主题 '{theme}' 创作一首短诗(4-8行)。保持语言与主题一致。",
expected_output="一首4-8行的优美诗歌",
agent=poet,
)
speak_poem_task = Task(
description="将诗歌转换为语音文件。",
expected_output="语音文件路径",
agent=voice_artist,
context=[write_poem_task]
)
create_music_task = Task(
description="为诗歌创作适合的背景音乐。",
expected_output="音乐文件路径",
agent=musician,
context=[write_poem_task]
)
# 创建并运行智能体团队
crew = Crew(
agents=[poet, voice_artist, musician],
tasks=[write_poem_task, speak_poem_task, create_music_task],
process=Process.sequential,
verbose=True,
)
result = crew.kickoff(inputs={'theme': theme})
# 处理结果
poem_content = None
speech_file = None
music_file = None
# 提取任务输出
if hasattr(result, 'tasks_output'):
for task_output in result.tasks_output:
output_text = str(task_output.raw) if hasattr(task_output, 'raw') else str(task_output)
# 提取诗歌内容
if poem_content is None and 'poem/' not in output_text and '.wav' not in output_text:
if len(output_text.strip()) > 20:
poem_content = output_text.strip()
# 提取文件路径
if 'poem/speech_' in output_text:
speech_file = f"poem/speech_{_current_session_id}.wav"
elif 'poem/music_' in output_text:
music_file = f"poem/music_{_current_session_id}.wav"
# 保存诗歌文本
if poem_content:
poem_file_path = f"poem/poem_text_{_current_session_id}.txt"
with open(poem_file_path, 'w', encoding='utf-8') as f:
f.write(f"主题: {theme}\n")
f.write(f"创作时间: {datetime.now().strftime('%Y-%m-%d %H:%M:%S')}\n")
f.write(f"{'='*50}\n")
f.write(poem_content)
yield MessagePart(content=f"🎉 诗歌创作完成!会话ID: {_current_session_id}\n\n"
f"📝 诗歌: {poem_file_path}\n"
f"🗣️ 配音: {speech_file or '生成中...'}\n"
f"🎵 音乐: {music_file or '生成中...'}\n\n"
f"诗歌内容预览:\n{'-'*30}\n{poem_content[:200]}...")
else:
yield MessagePart(content=f"❌ 诗歌创作失败,会话ID: {_current_session_id}")
except Exception as e:
yield MessagePart(content=f"❌ 创作过程出错: {str(e)}")
if __name__ == "__main__":
print("🎭 启动诗歌创作智能体团队...")
print("📍 服务地址: http://localhost:8000")
server.run(host="localhost", port=8000)
再写个客户端来测试(poetry_client.py):
import asyncio
from acp_sdk.client import Client
from acp_sdk.models import Message, MessagePart
async def create_poetry():
"""调用诗歌创作智能体"""
print("连接到诗歌创作服务...")
async with Client(base_url="http://localhost:8000") as client:
# 试试不同的主题
themes = ["八月太热了"]
for theme in themes:
print(f"\n创作主题: {theme}")
print("-" * 50)
run = await client.run_sync(
agent="poetry_agent",
input=[Message(parts=[
MessagePart(content=theme, content_type="text/plain")
])]
)
for message in run.output:
for part in message.parts:
print(part.content)
print("-" * 50)
if __name__ == "__main__":
asyncio.run(create_poetry())
现在可以运行了:
- 先设置API密钥:
export GEMINI_API_KEY=your_key
# 或者直接写在.env文件里
- 启动服务器:
uv run poetry_server.py
- 另开一个终端,运行客户端:
uv run poetry_client.py
看看实际效果如何。我试着让它写个关于"八月太热了"的诗,结果还行:
八月炎炎似火烧,
大地蒸腾热浪嚣。
蝉鸣声声催人倦,
树影婆娑也无聊。
汗珠滴落湿衣衫,
微风难觅影踪杳。
池塘水面波光静,
鱼儿潜底避骄阳。
午后昏沉人欲睡,
街头巷尾少喧嚣。
唯有空调声低吟,
带来一丝清凉调。
盼得夜幕缓缓降,
星光点点慰寂寥。
愿得清风拂热浪,
明日凉爽胜今朝。
还会自动生成配音和背景音乐文件(虽然这里只是占位符,但接入真实的TTS和音乐API后就能产出真正的音频了)。
跨框架智能体协作, 让智能体生成智能体
刚才的诗歌团队已经挺酷了,但我还想给你看个更厉害的——让智能体来生成其他的AI智能体。
案例二:动态智能体生成器
很多实际场景的事情,即使是人来处理都需要随机应变. 需要只用语言描述你想要什么功能,然后智能体系统帮你写出完整的智能体架构,包括代码。
这个案例我就不从零写了,因为ACP官方已经有个很不错的例子。你可以直接去看源码:
ACP Agent Generator Example
这个Agent生成器的能力包括:
- 理解你的自然语言描述
- 查阅相关技术文档(ACP、LangGraph、BeeAI等)
- 自动生成完整的智能体代码
- 连测试代码都给你写好
整个工作流程是这样的:

核心技术原理很有意思,动态智能体生成器本质上是一个"元智能体",:
- 多源文档集成(MCP协议):通过MCP协议实时读取各种技术文档
# 它能访问这些文档来学习最新的API
documentation_sources = [
"ACP协议文档",
"LangGraph框架文档",
"BeeAI平台文档"
]
- 智能代码生成:用LangGraph + LLM来理解需求并生成代码
@server.agent()
async def acp_agent_generator(input: list[Message], context: Context):
"""这就是核心的生成逻辑"""
user_request = input[-1].parts[0].content
# 先理解用户要什么
requirements = analyze_requirements(user_request)
# 查文档找最佳实践
docs = await query_documentation(requirements)
# 生成代码
generated_code = await generate_agent_code(requirements, docs)
yield generated_code
- 自适应模板系统:根据不同需求选择合适的代码模板
技术架构要点:
- SessionManager:管理MCP文档连接和工具
- ReAct Agent:使用推理-行动模式生成代码
- Temperature=0.1:确保代码生成的准确性和一致性
想试试的话,直接用官方的例子就行:
# 克隆代码
git clone https://github.com/i-am-bee/acp.git
cd acp/examples/python/acp-agent-generator
# 装依赖
uv sync
# 配置API(在.env文件里)
LLM_MODEL_NAME=openai/gpt-4o
OPENAI_API_KEY=your_key_here
# 启动
uv run agent.py
# 另开个终端测试
uv run client.py
效果挺神奇的,比如你说"希望创建AI辅助智能体,能够影像分析、病历分析和药物推荐",它就会:
- 自动查阅ACP文档
- 生成完整的服务器端代码
包括AI辅助智能体架构, 如下:
患者信息 → 病历分析AI → 影像诊断AI → 药物推荐AI → 综合报告AI
↘ ↗ ↘
症状分析AI ←→ 风险评估AI ←→ 治疗方案AI
- 写好客户端测试
- 给出详细的运行说明
学习资源
如果你想深入了解ACP,这些资源挺有用的:
- 官方文档:https://agentcommunicationprotocol.dev/
- GitHub仓库:https://github.com/i-am-bee/acp
- BeeAI平台:https://beeai.dev/agents
ACP最大的价值,我觉得是让AI之间的协作变得简单了。不需要为每个框架写特定的胶水代码,大家都用同一套"语言"交流。这就好比以前各国说各自的语言,现在有了通用语,交流起来容易多了。
觉得这篇文章有用的话,记得分享给更多对AI感兴趣的朋友。